山东工商学院
能源经济专业本科人才培养方案
(经济学学科 经济学类 020106T )
一、培养目标
本专业旨在培养具有良好的自然与社会科学素养,系统地掌握经济学、管理学、能源经济学、能源经营与管理、能源技术与环保等方面的知识,能够从事能源企业经营管理、能源技术经济分析、能源产业发展规划、能源金融实务、能源国际市场开发与合作等方面工作的高级应用型专门人才。
二、培养要求
(一)培养要求表述
1.知识要求
(1)工具性知识:熟练掌握一门外语;具有比较完善的数学基础,能够运用数学方法理解和分析经济问题;熟练掌握计算机和现代信息技术。
(2)专业知识:掌握能源经济学的基本理论、基本知识和基本方法,通晓与能源经济专业密切相关的经济学、管理学、能源技术与环保等学科基本知识;掌握社会科学和自然科学相结合、定性与定量相结合的分析方法,能够较好地运用数学、统计学、计量经济学等分析方法对现实能源经济问题进行分析研究。
(3)其它相关领域知识:熟悉国情,熟悉国家有关能源发展方针、政策和法规,具备理论研究和实际业务工作相关的人文科学、管理学、法学、自然科学和工程科学等方面的相关知识。
2.能力要求
(1)获取知识的能力:具有自主学习、独立思考,不断接受新知识、新理论、新经济分析技术的能力;具有较强的写作能力、语言表达能力、人际沟通和跨文化交流能力,以及计算机和信息技术应用等方面的基本能力。
(2)应用知识的能力:具有能源政策研究、能源产业规划、企业节能减排管理、能源技术经济分析、能源金融实务等方面的业务技能,能利用能源经济学的基本理论和方法解决实践问题。
(3)创新创业能力:具有利用创造性思维开展科学研究和就业创业实践的创新能力。
(4)其他综合能力:了解经济学的理论前沿和发展动态,熟悉国家各类经济政策和法律法规,具有综合运用所学知识解决能源经济领域相关问题的综合能力。
3.素质要求
(1)思想道德素质:具有正确的政治方向,遵纪守法、诚实守信,有较强的团队意识和健全的人格,具有良好的思想品德、社会公德和职业道德;自觉维护国家利益,愿意为祖国社会主义现代化建设服务,为人民服务;具有艰苦创业、锐意进取、善于合作、百折不挠的意识、意志、毅力和精神;模范遵守社会公德、法律、法规和职业道德;尊重事实,自尊自强,敢于负责。
(2)文化素质:具有中华文化传统的道德美德,熟悉中国历史和中国传统文化,具有基本的文学、艺术知识和修养;了解人类文明史和科学发展史,了解西方文化,具有国际化视野和健康的人际交往能力。
(3)专业素质:热爱本专业,接受严格的科学思维的训练,具有完整的知识结构,有求实创新和进取精神;具有较强的对现实经济问题的观察能力和综合分析能力、经济数据处理分析和预测能力;对本专业学科范围内的理论新发展及其动向有一定的了解。
(4)身心素质:掌握一定的心理学基础知识、技能和方法,有健康的体魄、良好的心理素质和生活习惯;尊重生命,关爱他人;理性、严谨,乐观、开朗,善解人意。
(二)开设课程与培养要求的对应关系矩阵。
三、课程设置
(一)主干学科
经济学
(二)核心课程及主要实践性教学环节
核心课程:政治经济学、微观经济学、宏观经济学、计量经济学、金融学;能源经济学、环境经济学、能源技术概论、能源金融、技术经济学、国际能源市场(双语);能源战略与安全、低碳经济学、规制经济学、能源系统预测理论与方法。
主要实践性教学环节:时间序列分析、能源市场与价格、能源经济模型与统计软件应用、能源经济研究方法与写作、Python数据分析等。
(三)课程类型、学时及学分比例分配
理论教学课程总学时2080学时,其中必修课1600学时,占76.9%;选修课480学时,占23.1%。本专业总学分160学分,其中理论必修课为90学分,占56.25%;理论选修课为30学分,占18.75%;实践教学学分40,占25%。
专业课程模块和各部分学分分配表
课程类别
|
开课门数
|
学时
|
学分
|
占总学分比重(%)
|
理论教学
|
必修
|
公共基础必修课程
|
27
|
1016
|
49.5
|
30.94%
|
学科基础课程
|
8
|
352
|
22
|
13.75%
|
专业核心课程
|
7
|
320
|
20
|
12.50%
|
选修
|
公共基础选修课程
|
15
|
240
|
15
|
9.38%
|
专业拓展课程
|
7
|
240
|
15
|
9.38%
|
小计
|
64
|
2168
|
121.5
|
75.94%
|
实践教学
|
专业实践
|
31
|
544
|
38.5
|
24.06%
|
其他
|
0
|
0
|
0
|
0
|
小计
|
31
|
544
|
38.5
|
24.06%
|
合计
|
95
|
2712
|
160
|
100.00 |
四、修读要求
(一)修业年限与授予学位
本科基本学制为4年,实行弹性学制3-6年。对休学创业学生,修业年限最长可延至8年。取得毕业资格的学生,经本人申请,并符合学士学位授予条件的,经学校学位评定委员会审议通过,授予经济学学士学位。
(二)毕业标准与要求
在规定的修业年限内修完人才培养方案规定的全部课程,修满规定的最低总学分160学分,取得毕业资格。
五、指导性理论教学计划安排
见附表1、附表2
六、指导性实践教学计划安排
见附表3
七、人才培养要求矩阵表
见附表4
八、分学期学分统计表
见附表5
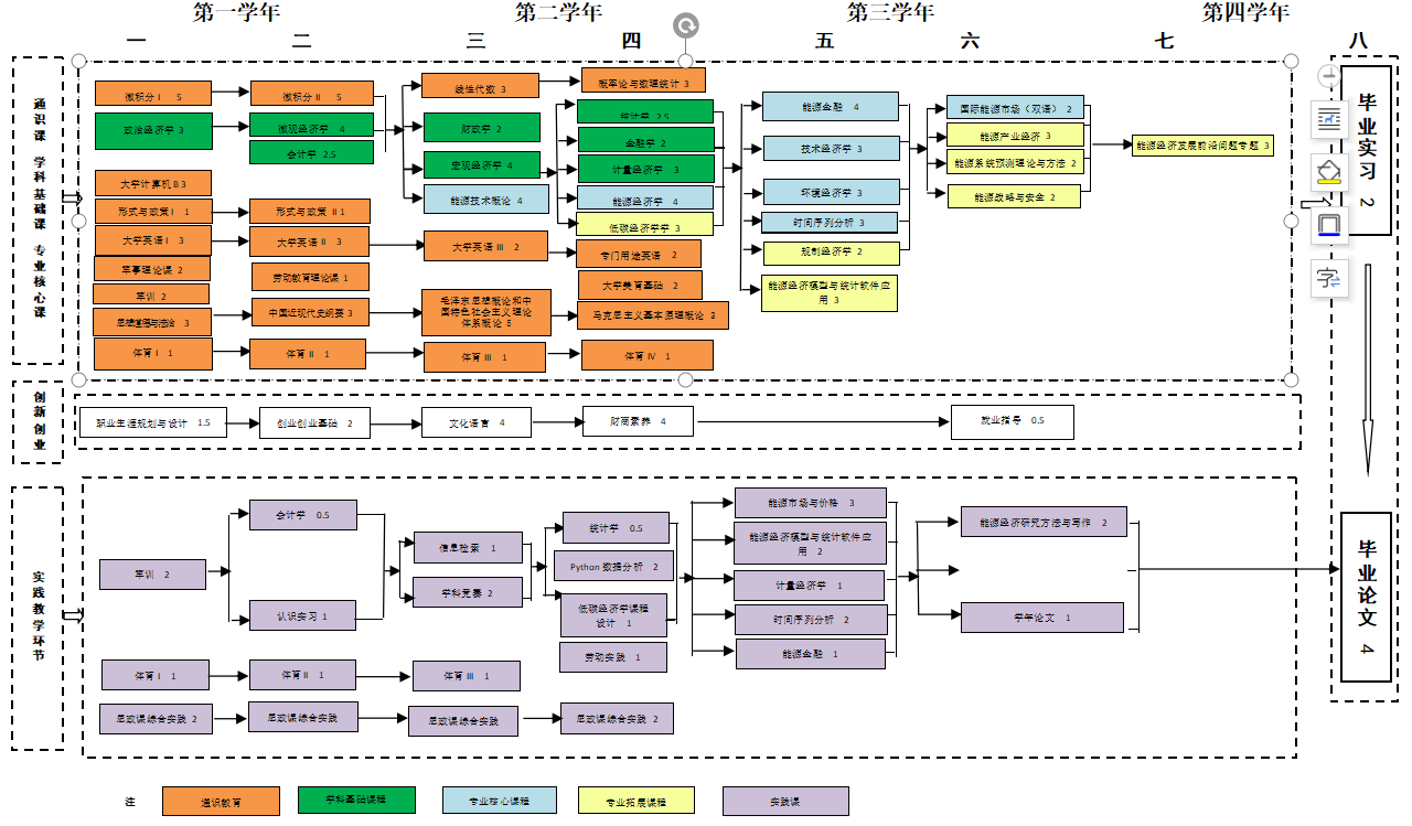
九、课程流程图
附图

十、专业主要课程介绍
见附表6
附表1
能源经济专业公共基础课程教学计划安排表
课程类别
|
课程编号
|
中文课程名称
|
英文课程名称
|
学分
|
学时
|
考核方式
|
开设学期
|
开课单位
|
公
共
基
础
|
思政类课程
|
0717006801
|
马克思主义基本原理概论
|
Survey of the Basic Principles of Marxism
|
3(0.5)
|
48(16)
|
考试
|
4
|
马克思主义学院
|
0717006802
|
毛泽东思想和中国特色社会主义理论体系概论
|
Survey of Mao Zedong Thought and Theoretical System of Socialism with Chinese Characteristics
|
3(0.5)
|
48(16)
|
考试
|
3
|
马克思主义学院
|
0717006809
|
习近平新时代中国特色社会主义思想概论
|
Introduction To Xi Jinping Thought On Socialism with Chinese Characteristics for a New Era
|
3(0.5)
|
56(16)
理论40
实践16
|
考试
|
5
|
马克思主义学院
|
0717006803
|
思想道德与法治
|
Moral Cultivation and Legal Education
|
3(0.5)
|
48(16)
|
考试
|
2
|
马克思主义学院
|
0717006804
|
中国近现代史纲要
|
Survey of the Chinese Modern and Contemporary History
|
3(0.5)
|
48(16)
|
考试
|
1
|
马克思主义学院
|
0717006816
|
形势与政策I
|
Situation and Policies I
|
1(0.5)
|
24(16)
理论8
实践16
|
考查
|
1
|
马克思主义学院
|
0717006817
|
形势与政策II
|
Situation and Policies II
|
1(0.5)
|
24
理论8
实践16
|
考查
|
2
|
马克思主义学院
|
外语类
课程
|
0712004101
|
大学英语I
|
College English I
|
3
|
48
|
考试
|
1
|
外国语学院
|
0712004102
|
大学英语II
|
College English II
|
3
|
48
|
考试
|
2
|
外国语学院
|
0712004103
|
大学英语III
|
College English III
|
2
|
32
|
考试
|
3
|
外国语学院
|
| |
能源英语
|
Energy English
|
2
|
32
|
考试
|
4
|
环球网页版登录入口
|
体育课
课程
|
0718006901
|
体育I
|
Physical Education I
|
1(1)
|
32
|
考试
|
1
|
体育部
|
0718006902
|
体育II
|
Physical Education II
|
1(1)
|
32
|
考试
|
2
|
体育部
|
0718006903
|
体育III
|
Physical Education III
|
1(1)
|
32
|
考试
|
3
|
体育部
|
0718006904
|
体育IV
|
Physical Education IV
|
1(1)
|
32
|
考试
|
4
|
体育部
|
数学类
课程
|
0713004611
|
微积分Ⅰ
|
Calculus I
|
5
|
80
|
考试
|
1
|
数学学院
|
0713004612
|
微积分Ⅱ
|
Calculus II
|
5
|
80
|
考试
|
2
|
数学学院
|
0713004622
|
线性代数
|
Linear Algebra
|
3
|
48
|
考试
|
3
|
数学学院
|
0713004632
|
概率论与数理统计
|
Probability Theory and Mathematical Statistics
|
3
|
48
|
考试
|
4
|
数学学院
|
数字素养类课程
|
0715008002
|
大学计算机B
|
University Computer Foundations B
|
3
|
48
|
考试
|
1
|
计算机学院
|
美育类
课程
|
0710003801
|
大学美育基础
|
The Foundation of College Aesthetic Education
|
2
|
32
|
考查
|
4
|
人文与传播学院
|
劳动教育类课程
|
0705002070
|
劳动教育理论课
|
Labor Education Theory Course
|
1
|
16
|
考试
|
2
|
公共管理学院
|
0706002409
|
劳动实践
|
Labor Practice
|
1(1)
|
2周
|
考查
|
2
|
环球网页版登录入口
|
| |
0736007232
|
大学生心理健康教育
|
Mental Health for College Students
|
2(1)
|
32(16)
|
考查
|
1
|
学生处
|
| |
0702004301
|
大学生安全教育
|
Safety Education forCollege Students
|
1
|
16
|
考试
|
2
|
保卫处
|
军事类
课程
|
0736007242
|
军事理论课
|
Military Theory Course
|
2
|
32
|
考试
|
1
|
武装部
|
0736007243
|
军训
|
Military Training Course
|
2(2)
|
3周
|
考查
|
2
|
武装部
|
公共基础必修小计
|
|
61
(49.5+11.5)
|
1016
(936+112)+5周
|
|
|
|
设财商教育、文化语言、创新创业教育等模块。坚持学科相远原则,学生依个人学习兴趣,跨学科、专业自由选择修读课程,其中理工科专业学生须修满14学分,其他学科专业学生须修满16学分。选修课实行单双学期循环开设。具体课程见公共基础选修课选课指南。
|
素质拓展类模块课-财商素养类-财富管理
|
0806002401
|
财富管理思想史
|
History of Wealth Management Thought
|
1
|
16
|
考查
|
4
|
环球网页版登录入口
|
0806002406
|
能源投资
|
Energy Investment
|
1
|
16
|
考查
|
6
|
环球网页版登录入口
|
| |
0807002934
|
财富管理学
|
Wealth Management
|
1
|
16
|
考查
|
5
|
金融学院
|
素质拓展类模块课-财商素养类-公益慈善
|
0805002225
|
公益慈善概论
|
Introduction to philanthropy
|
1
|
16
|
考查
|
5
|
公共管理学院
|
素质拓展模块课-文化语言类-大学语文
|
0810003801
|
大学语文I(中国传统文化)
|
College Chinese I(Chinese Traditional Culture)
|
1
|
16
|
考查
|
1
|
人文传播学院
|
0810003802
|
大学语文II(公文写作)
|
College Chinese II(Official Document Writing)
|
1
|
16
|
考查
|
2
|
人文传播学院
|
素质拓展模块课-文化语言类-
外语语言应用
|
0812004181
|
实用英语翻译
|
Practical English Translation
|
1
|
16
|
考查
|
1
|
外国语学院
|
0812004182
|
大学英语基础写作
|
Basic College English Writing
|
1
|
16
|
考查
|
2
|
外国语学院
|
素质拓展类模块课三(创新创业教育)
|
0835007222
|
职业生涯规划与设计
|
Career Layout
|
1.5
|
24
|
考查
|
2
|
招生就业处
|
0835007223
|
就业指导
|
Vocational Guidance
|
0.5
|
8
|
考查
|
6
|
招生就业处
|
0819007002
|
创新创业基础
|
Foundation of innovation and Entrepreneurship
|
2(1)
|
32(16)
|
考查
|
2
|
创新创业学院
|
开放选修课程
|
|
|
|
1
|
16
|
|
1
|
|
| |
|
|
1
|
16
|
|
2
|
|
| |
|
|
1
|
16
|
|
3
|
|
| |
|
|
1
|
16
|
|
4
|
|
素质拓展课小计
|
|
16
(15+1)
|
256
(240+16)
|
|
|
|
合计
|
|
73
(63+10)
|
1272
(1176+96+5周)
|
|
|
|
附表2
能源经济专业课程教学计划安排表
课程类别
|
课程编号
|
中文课程名称
|
英文课程名称
|
学分
|
学时
|
考核方式
|
开设学期
|
开课单位
|
学科
基础
课程
|
0406002501
|
政治经济学
|
Political Economies
|
4
|
64
|
考试
|
1
|
环球网页版登录入口
|
0406002423
|
微观经济学
|
Microeconomics
|
4
|
64
|
考试
|
2
|
环球网页版登录入口
|
0406002445
|
宏观经济学
|
Macroeconomics
|
4
|
64
|
考试
|
3
|
环球网页版登录入口
|
0406002545
|
计量经济学
|
Econometrics
|
3(1)
|
48(16)
|
考试
|
4
|
经济学院
|
0421002004
|
统计学
|
Statistics
|
2.5(0.5)
|
40
(8)
|
考试
|
4
|
统计学院
|
0404001603
|
会计学
|
Accounting
|
2.5(0.5)
|
40
(8)
|
考试
|
2
|
会计学院
|
0407002939
|
财政学
|
Public Finance
|
2
|
32
|
考查
|
3
|
金融学院
|
0407002806
|
金融学
|
Finance
|
2
|
32
|
考查
|
4
|
金融学院
|
小计
|
|
24
(22+2)
|
384
(352+32)
|
|
|
|
专业
核心
课程
|
0506002701
|
能源经济学
|
Energy Economics
|
4
|
64
|
考试
|
4
|
环球网页版登录入口
|
0506002702
|
环境经济学
|
Environmental Economics
|
3
|
48
|
考试
|
5
|
环球网页版登录入口
|
0506002703
|
能源技术概论
|
Introduction of Energy Technology
|
4
|
64
|
考试
|
3
|
环球网页版登录入口
|
0506002704
|
能源金融
|
Energy Finance
|
4(1)
|
64
|
考试
|
5
|
环球网页版登录入口
|
0506002705
|
技术经济学
|
Technology Economics
|
3
|
48
|
考试
|
5
|
环球网页版登录入口
|
0506002706
|
国际能源市场(双语)
|
International Energy Market
|
2
|
32
|
考查
|
6
|
环球网页版登录入口
|
0506002707
|
时间序列分析
|
Time series analysis
|
3(2)
|
48
|
考查
|
5
|
环球网页版登录入口
|
小计
|
|
23
(20+3)
|
368
(320+48)
|
|
|
|
专业
拓展
课程
|
0606002708
|
能源产业经济
|
Energy Industrial Economics
|
3
|
48
|
考查
|
6
|
环球网页版登录入口
|
0606002709
|
低碳经济学
|
Low carbon Economics
|
3(1)
|
48
|
考查
|
4
|
环球网页版登录入口
|
0606002710
|
规制经济学
|
Economics of Regulation
|
2
|
32
|
考查
|
5
|
环球网页版登录入口
|
0606002711
|
能源系统预测理论与方法
|
Energy system prediction theory and method
|
2
|
32
|
考查
|
6
|
环球网页版登录入口
|
0606002712
|
能源战略与安全
|
Energy Strategies and security
|
2
|
32
|
考查
|
6
|
环球网页版登录入口
|
0606002713
|
能源经济模型与统计软件应用
|
Energy economic model and statistical software application
|
3(2)
|
48
|
考查
|
5
|
环球网页版登录入口
|
0606002714
|
能源经济发展前沿问题专题
|
Topics on frontier issues of energy economy development
|
3
|
48
|
考查
|
7
|
环球网页版登录入口
|
小计
|
|
18
(15+3)
|
288
(240+48)
|
|
|
|
合计
|
|
65
(57+8)
|
1040
(912+128)
|
|
|
|
附表3
能源经济专业实践教学环节安排表
序号
|
实践教学项目
|
课程
编码
|
内容
|
实施学期
|
周数
(课时)
|
学分
|
考核方式
|
课程归属
|
1
|
独立开设的实验课
|
0606002715
|
能源市场与价格
|
5
|
48
|
3
|
考查
|
环球网页版登录入口
|
0606002713
|
能源经济模型与统计软件应用
|
5
|
32
|
2
|
考查
|
环球网页版登录入口
|
0606002617
|
Python数据分析
(融合)
|
4
|
32
|
2
|
考查
|
环球网页版登录入口
|
2
|
课内实验
|
0506002707
|
时间序列分析
|
5
|
32
|
2
|
考查
|
环球网页版登录入口
|
0506002704
|
能源金融
|
5
|
16
|
1
|
考试
|
环球网页版登录入口
|
0406002545
|
计量经济学
|
4
|
16
|
1
|
考试
|
经济学院
|
0421002004
|
统计学
|
4
|
8
|
0.5
|
考试
|
统计学院
|
0404001603
|
会计学
|
2
|
8
|
0.5
|
考试
|
会计学院
|
3
|
实训
|
0715008008
|
信息检索
|
3
|
16
|
1
|
考查
|
图书馆
|
0606002716
|
学科竞赛(双创)
|
3
|
32
|
2
|
考查
|
环球网页版登录入口
|
0606002717
|
能源经济研究方法与写作
|
6
|
32
|
2
|
考查
|
环球网页版登录入口
|
4
|
课程设计
|
0606002709
|
低碳经济学课程设计(双创)
|
4
|
16
|
1
|
考查
|
环球网页版登录入口
|
5
|
学年论文
|
0606002718
|
学年论文
|
6
|
2周
|
1
|
考查
|
环球网页版登录入口
|
6
|
认识实习
|
0606002719
|
认识实习
|
4
|
1周
|
1
|
考查
|
环球网页版登录入口
|
7
|
军训
|
0736007243
|
军训
|
1
|
3周
|
2
|
考查
|
武装部
|
9
|
生产劳动
|
0706002409
|
劳动实践
|
2
|
2周
|
1
|
考查
|
环球网页版登录入口
|
10
|
|
0736007232
|
大学生心理健康教育
|
1
|
16
|
1
|
考查
|
学生处
|
11
|
毕业实习
|
0606002724
|
毕业实习
|
8
|
8周
|
2
|
考查
|
环球网页版登录入口
|
12
|
毕业论文
|
0606002725
|
毕业论文
|
8
|
8周
|
4
|
考查
|
环球网页版登录入口
|
13
|
体育课
|
0718006901
|
体育I
|
1
|
32
|
1
|
考试
|
体育教学部
|
0718006902
|
体育II
|
2
|
32
|
1
|
考试
|
体育教学部
|
0718006903
|
体育III
|
3
|
32
|
1
|
考试
|
体育教学部
|
0718006904
|
体育IV
|
4
|
32
|
1
|
考试
|
体育教学部
|
14
|
思政课综合实践
|
0717006801
|
马克思主义基本原理概论
|
4
|
16
|
0.5
|
考试
|
马克思主义学院
|
0717006802
|
毛泽东思想和中国特色社会主义理论体系概论
|
3
|
16
|
0.5
|
考试
|
马克思主义学院
|
0717006809
|
习近平新时代中国特色社会主义思想概论
|
5
|
16
|
0.5
|
考试
|
马克思主义学院
|
0717006803
|
思想道德与法治
|
2
|
16
|
0.5
|
考试
|
马克思主义学院
|
0717006804
|
中国近现代史纲要
|
1
|
16
|
0.5
|
考试
|
马克思主义学院
|
| |
|
0717006805
|
形势与政策I
|
1
|
16
|
0.5
|
考查
|
马克思主义学院
|
0717006806
|
形势与政策II
|
2
|
16
|
0.5
|
考查
|
马克思主义学院
|
15
|
创新创业教育
|
0819007002
|
创新创业基础
|
2
|
16
|
1
|
考查
|
创新创业学院
|
合计
|
|
|
|
|
512+24周
|
38.5
|
|
|
附表4
能源经济专业培养要求矩阵表
课程
体系
|
能力要求
|
素质要求
|
获取
知识
|
实践
应用
|
创新
创业
|
其他
综合
|
思想
道德
|
专业
素质
|
科学
文化
|
身心素质
|
马克思主义基本原理概论
|
|
|
|
|
●
|
|
|
●
|
毛泽东思想和中国特色社会主义理论体系概论
|
|
|
|
|
●
|
|
|
●
|
习近平新时代中国特色社会主义思想概论
|
|
|
|
|
●
|
|
|
●
|
思想道德与法治
|
|
|
|
|
●
|
|
|
●
|
中国近现代史纲要
|
|
|
|
|
|
|
●
|
|
形势与政策I
|
|
|
|
|
●
|
|
|
●
|
形势与政策II
|
|
|
|
|
●
|
|
|
●
|
大学英语I
|
●
|
|
|
●
|
|
|
|
|
大学英语II
|
●
|
|
|
●
|
|
|
|
|
大学英语III
|
●
|
|
|
●
|
|
|
|
|
能源英语
|
●
|
|
|
●
|
|
|
|
|
体育I
|
|
|
|
|
|
|
|
●
|
体育II
|
|
|
|
|
|
|
|
●
|
体育III
|
|
|
|
|
|
|
|
●
|
体育IV
|
|
|
|
|
|
|
|
●
|
微积分Ⅰ
|
●
|
|
|
|
|
|
●
|
|
微积分Ⅱ
|
●
|
|
|
|
|
|
●
|
|
线性代数
|
●
|
|
|
|
|
|
●
|
|
概率论与数理统计
|
●
|
|
|
|
|
|
●
|
|
大学计算机B
|
●
|
|
|
●
|
|
|
|
|
大学美育基础
|
|
●
|
|
|
|
|
|
●
|
劳动教育理论课
|
|
●
|
|
|
|
|
|
●
|
军事理论课
|
|
●
|
|
|
|
|
|
●
|
军训
|
|
●
|
|
|
|
|
|
●
|
大学生心理健康教育
|
|
●
|
|
|
|
|
|
●
|
大学生安全教育
|
|
●
|
|
|
|
|
|
●
|
政治经济学
|
●
|
|
|
|
|
●
|
|
|
微观经济学
|
●
|
|
|
|
|
●
|
|
|
宏观经济学
|
●
|
|
|
|
|
●
|
|
|
计量经济学
|
●
|
|
|
|
|
●
|
|
|
统计学
|
●
|
|
|
|
|
●
|
|
|
会计学
|
●
|
|
|
|
|
●
|
|
|
财政学
|
●
|
|
|
|
|
●
|
|
|
金融学
|
●
|
|
|
|
|
●
|
|
|
能源经济学
|
●
|
|
|
|
|
●
|
|
|
环境经济学
|
●
|
|
|
|
|
●
|
|
|
能源技术概论
|
●
|
|
|
|
|
●
|
|
|
能源金融
|
●
|
|
|
|
|
●
|
|
|
技术经济学
|
●
|
|
|
|
|
●
|
|
|
国际能源市场(双语)
|
●
|
|
|
|
|
●
|
|
|
时间序列分析
|
●
|
|
|
|
|
●
|
|
|
能源产业经济
|
●
|
|
|
|
|
●
|
|
|
低碳经济学
|
●
|
|
|
|
|
●
|
|
|
规制经济学
|
●
|
|
|
|
|
●
|
|
|
能源系统预测理论与方法
|
●
|
|
|
|
|
●
|
|
|
能源战略与安全
|
●
|
|
|
|
|
●
|
|
|
能源经济模型与统计软件应用
|
●
|
|
|
|
|
●
|
|
|
能源经济发展前沿问题专题
|
●
|
|
|
|
|
●
|
|
|
能源市场与价格
|
●
|
|
|
|
|
●
|
|
|
Python数据分析(融合)
|
●
|
|
|
|
|
●
|
|
|
信息检索
|
●
|
|
|
|
|
●
|
|
|
学科竞赛(双创)
|
|
●
|
|
|
|
●
|
|
|
低碳经济学课程设计(双创)
|
|
●
|
|
|
|
●
|
|
|
能源经济研究方法与写作
|
●
|
|
|
|
|
●
|
|
|
创新创业基础
|
|
●
|
|
|
|
●
|
|
|
学年论文
|
●
|
|
|
●
|
|
●
|
|
|
认识实习
|
|
●
|
|
●
|
|
●
|
|
|
劳动实践
|
|
●
|
|
●
|
|
●
|
|
|
毕业实习
|
|
●
|
|
●
|
|
●
|
|
|
毕业论文
|
|
●
|
|
●
|
|
●
|
|
|
附表5
能源经济专业分学期学分统计表
课程类型
|
课程序号
|
课程名称
|
开课学期及学分
|
一
|
二
|
三
|
四
|
五
|
六
|
七
|
八
|
公共基础课
|
1
|
马克思主义基本原理概论
|
|
|
|
3
|
|
|
|
|
2
|
毛泽东思想和中国特色社会主义理论体系概论
|
|
|
3
|
|
|
|
|
|
3
|
习近平新时代中国特色社会主义思想概论
|
|
|
|
|
3
|
|
|
|
4
|
思想道德与法治
|
|
3
|
|
|
|
|
|
|
5
|
中国近现代史纲要
|
3
|
|
|
|
|
|
|
|
6
|
形势与政策I
|
1
|
|
|
|
|
|
|
|
7
|
形势与政策II
|
|
1
|
|
|
|
|
|
|
8
|
大学英语I
|
3
|
|
|
|
|
|
|
|
9
|
大学英语II
|
|
3
|
|
|
|
|
|
|
10
|
大学英语III
|
|
|
2
|
|
|
|
|
|
11
|
能源英语
|
|
|
|
2
|
|
|
|
|
12
|
体育I
|
1
|
|
|
|
|
|
|
|
13
|
体育II
|
|
1
|
|
|
|
|
|
|
14
|
体育III
|
|
|
1
|
|
|
|
|
|
15
|
体育IV
|
|
|
|
1
|
|
|
|
|
16
|
微积分Ⅰ
|
5
|
|
|
|
|
|
|
|
17
|
微积分Ⅱ
|
|
5
|
|
|
|
|
|
|
18
|
线性代数
|
|
|
3
|
|
|
|
|
|
19
|
概率论与数理统计
|
|
|
|
3
|
|
|
|
|
20
|
大学计算机B
|
3
|
|
|
|
|
|
|
|
21
|
大学美育基础
|
|
|
|
2
|
|
|
|
|
22
|
劳动教育理论课
|
|
1
|
|
|
|
|
|
|
23
|
大学生心理健康教育
|
2
|
|
|
|
|
|
|
|
24
|
大学生安全教育
|
|
1
|
|
|
|
|
|
|
25
|
军事理论课
|
2
|
|
|
|
|
|
|
|
26
|
军训
|
2
|
|
|
|
|
|
|
|
27
|
素质拓展类模块课一(财商素养)
|
|
|
|
1
|
2
|
1
|
|
|
28
|
素质拓展类模块课二(文化语言)
|
2
|
2
|
|
|
|
|
|
|
素质拓展课
|
29
|
素质拓展类模块课三
(创新创业教育)
|
1.5
|
2
|
|
|
|
0.5
|
|
|
30
|
开放选修课程
|
1
|
1
|
1
|
1
|
|
|
|
|
31
|
政治经济学
|
4
|
|
|
|
|
|
|
|
32
|
微观经济学
|
|
4
|
|
|
|
|
|
|
学科基础课
|
33
|
宏观经济学
|
|
|
4
|
|
|
|
|
|
34
|
计量经济学
|
|
|
|
3
|
|
|
|
|
35
|
统计学
|
|
|
|
2.5
|
|
|
|
|
36
|
会计学
|
|
2.5
|
|
|
|
|
|
|
37
|
财政学
|
|
|
2
|
|
|
|
|
|
38
|
金融学
|
|
|
|
2
|
|
|
|
|
39
|
能源经济学
|
|
|
|
4
|
|
|
|
|
40
|
环境经济学
|
|
|
|
|
3
|
|
|
|
专业核心课
|
41
|
能源技术概论
|
|
|
4
|
|
|
|
|
|
42
|
能源金融
|
|
|
|
|
4
|
|
|
|
43
|
技术经济学
|
|
|
|
|
3
|
|
|
|
44
|
国际能源市场(双语)
|
|
|
|
|
|
2
|
|
|
45
|
时间序列分析
|
|
|
|
|
3
|
|
|
|
46
|
能源产业经济
|
|
|
|
|
|
3
|
|
|
47
|
低碳经济学
|
|
|
|
3
|
|
|
|
|
专业拓展课
|
48
|
规制经济学
|
|
|
|
|
2
|
|
|
|
49
|
能源系统预测理论与方法
|
|
|
|
|
|
2
|
|
|
50
|
能源战略与安全
|
|
|
|
|
|
2
|
|
|
51
|
能源经济模型与统计软件应用
|
|
|
|
|
3
|
|
|
|
52
|
能源经济发展前沿问题专题
|
|
|
|
|
|
|
3
|
|
53
|
能源市场与价格
|
|
|
|
|
3
|
|
|
|
54
|
Python数据分析
|
|
|
|
2
|
|
|
|
|
55
|
信息检索
|
|
|
1
|
|
|
|
|
|
56
|
学科竞赛(双创)
|
|
|
2
|
|
|
|
|
|
57
|
能源经济研究方法与写作
|
|
|
|
|
|
2
|
|
|
58
|
学年论文
|
|
|
|
|
|
1
|
|
|
59
|
认识实习
|
|
|
|
1
|
|
|
|
|
60
|
劳动实践
|
|
1
|
|
|
|
|
|
|
61
|
毕业实习
|
|
|
|
|
|
|
|
2
|
62
|
毕业论文
|
|
|
|
|
|
|
|
4
|
合计
|
|
|
30.5
|
27.5
|
23
|
30.5
|
26
|
13.5
|
3
|
6
|
附表6
能源经济专业主要课程介绍
1、微观经济学
课程编码:0406002419
课程名称:微观经济学
开课学院:环球网页版登录入口
课程性质:考试
学分:4
总学时:64 理论学时:64 实验或实践学时:0
先修课程:无
课程主要内容:
微观经济学是经管类专业本科学生的学科基础课,是个量分析的基础经济理论,也是学生学习其它专业核心课和专业拓展课的理论基础。通过微观经济学的教学使学生了解和掌握微观经济领域的基本经济理论和相关的经济知识。
本课程教学要求学生掌握的基本理论和微观经济知识主要包括:消费者行为理论(对产品的需求和要素的供给分析)、生产者行为理论(对产品的供给和对生产要素的需求的行为分析)、成本理论、市场理论(包括完全竞争市场、垄断、寡头和垄断竞争市场)、要素市场的相关理论。
通过该课程学习,要求学生能利用微观经济理论独立解释和分析微观经济问题,熟悉微观经济政策的作用和目的。
2、宏观经济学
课程编码:0406002445
课程名称:宏观经济学
开课学院:环球网页版登录入口
课程性质:考试
学分:4
总学时:64 理论学时:64 实验或实践学时:0
先修课程:微观经济学
课程主要内容:
宏观经济学是经济门类专业本科学生需要学习的学科基础课,与微观经济学相对,它是对社会总体经济运行进行分析的基础经济理论。宏观经济学是其它专业核心课和专业拓展课的理论基础。
通过本课程教学应使学生了解和掌握基本宏观经济理论:1、国民收入核算理论;2、国民收入决定理论;3、产品市场和货币市场一般均衡理论;4、财政政策和货币政策理论与实践;5、各学派不同的理论和政策主张;6、经济增长理论;7、通货膨胀理论等。
通过该课程的学习,应使学生具备分析宏观经济问题的基本能力,了解国家宏观经济政策导向和用意,为企业发展和宏观经济决策提出较高水平的宏观经济分析。
3、计量经济学
课程编码:0402000616
课程名称:计量经济学
开课学院:管理科学与工程学院
课程性质:考试
学分:3
总学时:48 理论学时:32 实验或实践学时:16
先修课程:无
课程主要内容:
计量经济学是以一定的经济理论和统计资料为基础,运用数学、统计学方法与电脑技术,以建立经济计量模型为主要手段,定量分析研究具有随机性特性的经济变量关系的一门经济学学科。主要内容包括理论计量经济学和应用经济计量学。理论经济计量学主要研究如何运用、改造和发展数理统计的方法,使之成为经济关系测定的特殊方法。应用计量经济学是在一定的经济理论的指导下,以反映事实的统计数据为依据,用经济计量方法研究经济数学模型的实用化或探索实证经济规律。
4、能源经济学
课程编码:0506002701
课程名称:能源经济学
开课学院:环球网页版登录入口
课程性质:考试
学分:4
总学时:64 理论学时:64 实验或实践学时:0
先修课程:无
课程主要内容:
能源经济学是近年来兴起的一个经济学分支。主要包括以下七个方面的内容:1.能源和经济增长(增长率和增长结构)、社会发展的关系2.能源与环境污染的关系3.能源资源的优化配置4.能源价格和税收5.节能与循环经济6.能源的内部替代和外部替代7.能源的国际贸易和石油作为金融产品等。
5、环境经济学
课程编码:0506002702
课程名称:环境经济学
开课学院:环球网页版登录入口
课程性质:考试
学分:3
总学时:48 理论学时:48 实验或实践学时:0
先修课程:无
课程主要内容:
环境经济学是指运用经济科学和环境科学的原理和方法,分析经济发展和环境保护的矛盾,以及经济再生产、人口再生产和自然再生产三者之间的关系,选择经济、合理的物质变换方式,以使用最小的劳动消耗为人类创造清洁、舒适、优美的生活和工作环境。
6、能源技术概论
课程编码:0506002703
课程名称:能源技术概论
开课学院:环球网页版登录入口
课程性质:考试
学分:4
总学时:64 理论学时:64 实验或实践学时:0
先修课程:无
课程主要内容:
能源技术概论从常规能源、新能源与可再生能源、节能三个方面,全面介绍了能源科学知识。在综述我国及全球能源形势的基础上,分别对煤炭、石油、天然气和电力四种常规能源的形成机理、性质、勘探与开采、加工转换和利用技术等展开论述,对太阳能、生物质能、风能、地热能、海洋能和氢能的特点、资源量、利用原理与技术及研究进展作了介绍,以节能基本理论及工业、建筑、民用、交通等高耗能行业作为切入点阐述了节能技术和能源科学的基本原理和方法。
7、能源金融
课程编码:0506002704
课程名称:能源金融
开课学院:环球网页版登录入口
课程性质:考试
学分:4
总学时:64 理论学时:48 实验或实践学时:16
先修课程:无
课程主要内容:
能源金融在全面介绍国际能源市场现状和发展方向的基础上,重点对能源价格的形成机制进行深入阐述,并以此为切入点,系统地介绍了各类能源及其相关衍生金融产品的发展演化、市场结构、产品设计及在能源风险管理中的应用。内容不仅涵盖石油、天然气、煤炭和电力等传统能源领域,还涉及碳交易市场与碳金融、能源税与碳税、能源效率市场、新能源与可再生能源投融资等国际能源领域最新发展动向。
8、技术经济学
课程编码:0506002705
课程名称:技术经济学
开课学院:环球网页版登录入口
课程性质:考试
学分:3
总学时:48 理论学时:48 实验或实践学时:0
先修课程:无
课程主要内容:
技术经济学是一门研究技术领域经济问题和经济规律,研究技术进步与经济增长之间的相互关系的科学,是研究技术领域内资源的最佳配置,寻找技术与经济的最佳结合以求可持续发展的科学。它主要是对下列各方面经济活动的技术可行性和经济效果进行分析:各种资源的合理开发和综合利用;农业优良品种的选择;各种工业原料、材料的选择;能源的生产和供应;新技术、新工艺和新装备的采用;各种标准和系列的制定;产品的造型和结构;生产的专业化、协作化和联合化;企业规模、布局和结构;建设方式和建设周期的确定;各种交通、邮电、通讯方式的选择和配合;环境污染防治方法;工艺条件和工艺参数的合理选择;引进技术的合理选择等等。
9、时间序列分析
课程编码:0606002707
课程名称:时间序列分析
开课学院:环球网页版登录入口
课程性质:考查
学分:3
总学时:48 理论学时:16 实验或实践学时:32
先修课程:无
课程主要内容:
时间序列分析(Time-Series Analysis)是指将原来的销售分解为四部分来看——趋势、周期、时期和不稳定因素,然后综合这些因素,提出销售预测。强调的是通过对一个区域进行一定时间段内的连续遥感观测,提取图像有关特征,并分析其变化过程与发展规模。当然,首先需要根据检测对象的时相变化特点来确定遥感监测的周期,从而选择合适的遥感数据。
10、低碳经济学
课程编码:0606002709
课程名称:低碳经济学
开课学院:环球网页版登录入口
课程性质:考查
学分:3
总学时:48 理论学时:32 实验或实践学时:16
先修课程:无
课程主要内容:
低碳经济学是以低碳经济为研究对象的创新性经济学理论,从低碳经济的定义、低碳增长模型、计量方法、测量指标、低碳国际贸易、碳关税、低碳能源、低碳发展战略与政策设计等多方面,较系统地探讨低碳经济学的理论和方法。
11、能源经济模型与统计软件应用
课程编码:0606002713
课程名称:能源经济模型与统计软件应用
开课学院:环球网页版登录入口
课程性质:考查
学分:3
总学时:48 理论学时:16 实验或实践学时:32
先修课程:无
课程主要内容:
能源经济模型与统计软件应用》包括能源领域的计量经济模型应用与统计软件开发概述、计量经济模型应用与统计软件开发案例、学术论文写作和发表三大部分。通过理论介绍、模型展示和案例应用,使学生轻松掌握常用的计量经济模型,学会相关软件的实际操作,以此提高学生分析问题和解决能源经济相关问题的能力。
12、能源市场与价格
课程编码:0606002715
课程名称:时间序列分析
开课学院:环球网页版登录入口
课程性质:考查
学分:3
总学时:48 理论学时:0 实验或实践学时:48
先修课程:无
课程主要内容:
能源市场与价格课程以对能源价格的改革、能源市场自由化和能源政策目标为主要内容。通过建立反映市场供求状况、资源稀缺程度和环境损害成本的价格形成机制,探讨能源价格的形成过程,并结合能源市场的实例,分析各个能源市场的价格与市场机制。